Lizenzmanagement

SAP Nutzungsanalyse

SAP Nutzungsanalyse

Die SAP Nutzungsanalyse trägt dazu bei, die Effizienz, Rentabilität und Compliance im Zusammenhang mit der SAP-Nutzung zu verbessern und ist damit ein wesentlicher Baustein für eine nachhaltige Lizenzkostenoptimierung.

Ein wesentlicher Vorteil liegt in der Kostenoptimierung. Unternehmen können durch die Analyse ungenutzte oder ineffizient genutzte Ressourcen erkennen und entsprechend anpassen. Das kann zur Reduzierung von Lizenzkosten führen und übermäßige Ausgaben vermeiden. Ein weiterer wichtiger Aspekt im Bezug auf Compliance und Lizenzmanagement ist sicherzustellen, dass Sie die vereinbarten Lizenzbedingungen einhalten. Durch die Identifizierung von Übernutzung oder Fehlkonfigurationen können mögliche Lizenzverstöße vermieden werden.

Ihre langfristige Planung wird durch die Analyse erleichtert. Wir helfen Ihnen Trends in Ihrer SAP-Nutzung zu erkennen und dadurch fundierte Entscheidungen über zukünftige Investitionen und Upgrades treffen, z.B. in Richtung S/4HANA.
Ihr Bedarf
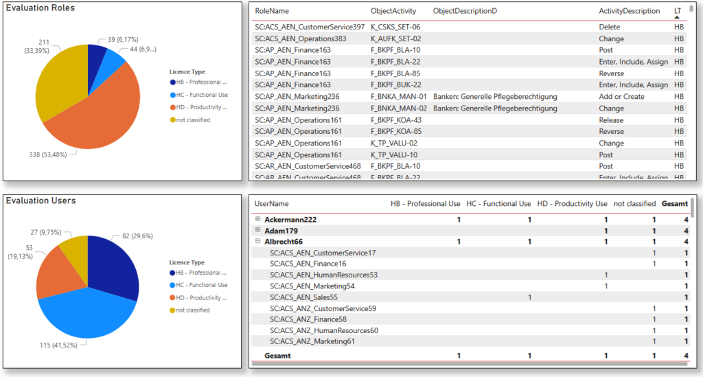
Sie sind sich unsicher, ob Sie Lizenzbedingungen einhalten und SAP gemäß Ihres Lizenzbestandes nutzen. Dabei vermuten Sie eine Über- oder Unterlizenzierung befürchten Compliance-Konflikte.
Unser Angebot
Wir analysieren das Verhalten Ihrer SAP User im System und stellen Bezug zu Ihrem derzeitigen Lizenzbestand her. Dabei identifizieren wir Potentiale und Risiken.
Ihr Nutzen
Sie erhalten volle Transparenz über Ihre derzeitige SAP Lizenzsituation und können ggf. klar definierte Maßnahmen ergreifen.

Angebot anfordern:

    * Pflichtfeld